СТРАТЕГИЧЕСКИЙ МЕМОРАНДУМ
Мониторинг системных изъянов
«Мониторинг системных изъянов» – модель устранения фундаментального противоречия в экосистеме инноваций – переход от примитивного линейного финансирования, где выигрыш одного возможен только за счет проигрыша другого, к триангулярной экосистеме, где появление нового субъекта – подписчика – превращает игру с нулевой суммой в союз (программу) с положительным эффектом для всех участников.
Триангулярная модель бизнес-отношений становится при этом базой оценки: она позволяет сопоставить упорядоченные финансовые потоки с фактическим воспроизводством ценности. Разрыв между формальной бюджетной динамикой и реальной вовлечённостью, спросом и устойчивостью движения фиксирует масштаб системных изъянов — чем больше это расстояние, тем выше степень структурной деформации и тем острее потребность в институциональной корректировке.
1. ДИАГНОСТИКА СИСТЕМНОГО ИЗЪЯНА
1.1 Линейная модель: игра с нулевой суммой
Текущая схема:
ГОСУДАРСТВО ────► РАЗРАБОТЧИК
(деньги) (инновация)
Что происходит:
- Государство платит разработчику за производство инновации.
- Разработчик получает деньги и создает продукт.
- ПОЛЬЗОВАТЕЛЬ ОТСУТСТВУЕТ КАК ЯВЛЕНИЕ
Результат:
- Инновация создана, но не используется.
- Деньги потрачены, но эффект не достигнут.
- Разработчик доволен (получил оплату).
- Потенциальный пользователь не вовлечен.
- «Мертвая инновация на полке»
1.2 Попытка включения пользователя: антагонизм
Если пользователя пытаются включить в линейную схему:
Вариант А: Пользователь доплачивает
ГОСУДАРСТВО ────► РАЗРАБОТЧИК ◄──── ПОЛЬЗОВАТЕЛЬ
(часть) (инновация) (часть)
Проблема:
- Пользователь воспринимает это как несправедливую нагрузку.
- «Почему я должен платить за то, что государство финансирует?».
- Конфликт интересов, саботаж, уклонение от участия.
Вариант Б: Пользователь получает бесплатно
ГОСУДАРСТВО ────► РАЗРАБОТЧИК ────► ПОЛЬЗОВАТЕЛЬ
(деньги) (инновация) (бесплатно)
Проблема:
- У пользователя нет стимула ценить инновацию.
- Нет обязательств по коммерциализации.
- «Раз бесплатно, можно не использовать».
- Иждивенчество вместо партнерства.
ВЫВОД: В линейной логике пользователь либо эксплуатируется (платит за чужое решение), либо паразитирует (получает без обязательств). Это игра с нулевой суммой, где баланс интересов невозможен.
1.3 Корень проблемы: формальное упрощение
Почему линейная модель не работает:
Линейная модель основана на формальном упрощении действительности:
- Предполагается, что инновация = товар, который можно просто передать.
- Игнорируется, что инновация обретает ценность только через использование.
- Государство подменяет рыночный спрос административным решением.
- Разработчик и пользователь не связаны экономически.
Формальная логика:
«Если государство заплатило, инновация создана, значит задача решена».
Реальность:
«Инновация создана, но не используется, значит деньги потрачены зря».
Линейная модель избегает усложнения, пытаясь решить сложную проблему простым способом. Но в экосистемах инноваций упрощение = редукция = потеря смысла.
2. ТРИАНГУЛЯРНАЯ МОДЕЛЬ – ИГРА НА УСЛОЖНЕНИЕ
2.1 Введение подписчика: усложнение как решение
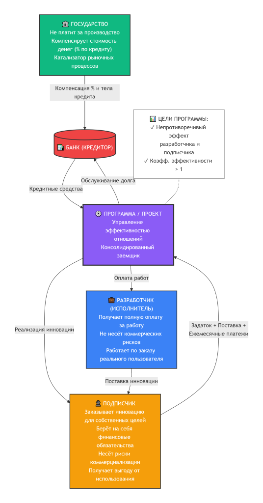
Новая схема:
ПОДПИСЧИК (оранжевый)
- Заказывает инновацию для собственных целей.
- Берёт на себя финансовые обязательства.
- Несёт риски коммерциализации.
- Получает выгоду от использования.
ГОСУДАРСТВО (зелёный)
- Не платит за производство.
- Компенсирует стоимость денег.
- Выступает как катализатор рыночных процессов.
РАЗРАБОТЧИК (синий)
- Получает полную оплату за работу.
- Не несёт коммерческих рисков.
- Работает по заказу реального пользователя.
ПРОГРАММА (фиолетовый центр)
- Координирует все потоки.
- Обеспечивает взаимодействие участников.
БАНК (красный)
- Предоставляет кредитные средства.
- Получает обслуживание долга без коммерческих рисков.

III. БАЗОВЫЕ ЦЕННОСТИ МОДЕЛИ
3.1 Ценность #1: Честность баланса интересов
Декларация:
«Никто не решает свои задачи за счет другого»
Реализация:
- Разработчик получает 100% оплаты (не страдает от оптимизации).
- Подписчик получает выгоду через господдержку (не за счет недоплаты разработчику).
- Государство множит эффект своих средств (эффект кредитного плеча).
Контраст с линейной моделью:
- В линейной модели пользователь либо эксплуатируется, либо паразитирует.
- В триангулярной модели каждый играет свою роль с выгодой для себя.
3.2 Ценность #2: Усложнение как метод
Декларация:
«Сложные задачи требуют сложных решений»
Реализация:
- Добавление третьего субъекта (подписчика) усложняет схему, но это усложнение функциональное, а не бюрократическое.
- Каждый новый элемент выполняет конкретную роль.
Контраст с линейной моделью:
- Линейная модель = формальное упрощение.
- «Проще = не значит эффективнее».
- Триангулярная модель = адекватная сложность.
3.3 Ценность #3: Обязательная коммерциализация
Декларация:
«Инновация без использования = потраченные деньги»
Реализация:
- Программа берет кредит → обязана коммерциализировать.
- Подписчик — не абстрактный «пользователь», а конкретный субъект с обязательствами.
- Коммерциализация встроена в модель, а не является опцией.
Контраст с линейной моделью:
- Линейная: инновация создана → задача выполнена (формально)
- Триангулярная: инновация коммерциализирована → задача выполнена (реально)
3.4 Ценность #4: Государство как катализатор
Декларация:
«Государство не заменяет рынок, а катализирует его»
Реализация:
- Государство не покупает инновации (не подменяет спрос).
- Государство снижает барьеры входа через компенсацию стоимости денег.
- Рыночные механизмы остаются, но усложняются.
Контраст с линейной моделью:
- Линейная: государство = единственный покупатель (монопсония).
- Триангулярная: государство = катализатор деловой активности.
3.5 Ценность #5: Эффект мультипликатора
Декларация:
«Ограниченные ресурсы → максимальный эффект»
Реализация:
- 1 рубль господдержки → 1.5-2 рубля программы (при том же бюджете государство запускает в 2 раза больше программ).
- Эффективность каждого бюджетного рубля удваивается.
Контраст с линейной моделью:
- Линейная: 1 рубль господдержки → 1 рубль программы (мультипликатор = 1)
- Триангулярная: 1 рубль господдержки → 2 рубля программы (мультипликатор = 2)
IV. СРАВНИТЕЛЬНАЯ ТАБЛИЦА
Линейная модель vs. Триангулярная модель
| Аспект | Линейная модель | Триангулярная модель |
| Философия | Формальное упрощение | Функциональное усложнение |
| Тип игры | Нулевая сумма (антагонизм) | Положительная сумма (синергия) |
| Пользователь | Отсутствует как явление | Подписчик с обязательствами |
| Роль государства | Прямой финансист | Катализатор рынка |
| Коммерциализация | Опциональна / отсутствует | Обязательна / встроена |
| Мультипликатор | 1x (рубль в рубль) | 1.5-2x (кредитное плечо) |
| Баланс интересов | Невозможен (конфликт) | Честный (каждый в выигрыше) |
| Риски | На государстве | Распределены по участникам |
| Обратная связь | Отсутствует | Встроена через рынок |
| Результат | «Мертвая инновация» | Живая инновация в обороте |
V. ЗАКЛЮЧЕНИЕ
Базовые ценности модели
- Честность – никто не решает задачи за счет другого.
- Усложнение как метод – адекватная сложность для сложных задач.
- Обязательная коммерциализация – встроенная, а не опциональная.
- Государство-катализатор – не заменяет рынок, а улучшает его работу.
- Эффект мультипликатора – удвоение эффективности госсредств.
Вопрос не в том, можем ли мы позволить себе это усложнение.
Вопрос в том, можем ли мы позволить себе дальнейшее упрощение.
В.Лемех, идея, расчеты, сопровождение
+375 29 678 42 52
Подробнее о возможностях подписки вы можете узнать на странице сервиса.
ДЕМОНСТРПАЦИОННЫЙ ПРИМЕР РАСЧЕТА
![]()